营口航盛科技实业有限责任公司通过引入彩虹图纸管理系统,解决了图纸文档管理中的诸多问题,提高了工作效率和协同工作能力。同时,系统的安全性和集中式管理也为企业的知识……
一、客户简介
营口航盛科技实业有限责任公司(以下简称“营口航盛”)是由航空工业集团公司沈阳所于2010年10月投资注册成立的全资子公司,公司建有锂电池正极材料生产试验厂房、新型环保阻燃材料生产厂房、无人机装配研发办公楼及生活配套中心等共计建筑面积36918.7┫,累计完成投资约2.4亿元。
自公司自成立以来,按照“军民融合、寓军于民、融资开拓、合作共赢”的发展思路,充分发挥沈阳所航空核心技术优势,结合辽宁省老工业基地转型升级的发展契机,借助营口经济技术开发区的优惠政策,积极推进技术研发、成果转化和产业化发展,旨在把航盛科技园区打造成为航空工业和辽宁省军民融合、创新发展的经济示范园区。近年来,公司不断深化改革,加强企业管理,迈出了建立现代企业制度的步伐,形成了军民融合的发展格局。公司先后荣获了“市级企业工程技术研究中心”、“营口市高科技企业”、国家“高新技术企业”等荣誉称号。

作为航空工业军民融合产业之一,营口航盛始终坚持以人为本的企业文化,注重企业形象与品牌意识,建立了适应新经济形式的全方位的技术创新体系。成立了由外聘专家和行业专业技术人员组成的研发中心。并同沈阳所等科研院所建立了联系,突出技术孵化与科技成果转化,形成政府引导下的“产、学、研、用”一条龙发展模式。同时,营口航盛已将体制改革推向更深层次,逐步建立了一个产品开发、生产、营销一体化的技术创新体系,形成统一、协调、有效、顺畅的技术中心实体。
目前,营口航盛已拥有发明专利5项、实用新型专利13项,软著证书9个,经过八年的发展,公司逐步形成了一整套科学有效的现代企业管理方法。公司以科技为先导,以创新求生存,每年在科技进步方面的总投资占比4%以上。

二、客户产品
营口航盛的新型环保阻燃材料项目(新材料事业部),前身营口环球粉体工程有限责任公司,成立于1994年10月,是GB/T33385-2016《阻燃化学品 水镁石》起草单位;也是国内最大的水镁石深加工生产基地;具有年产5万吨/年微粉生产加工能力;阻燃剂水镁石微粉市场份额居同行前列,产品远销多个国家,深受用户信赖。

同时,分公司作为研制粉碎机、分级机、包装机和气力输送的专业企业,凭借先进的技术、人才队伍和专业的设备、材料工艺等有利条件,在国内率先研制成功流化床式气流磨,QLM-II、QLM-IV型气流磨被科技部评为国家级新产品。深受国内外用户的好评。强大的生产、开发、制造和技术创新能力,使得公司成为新产品开发与制造的佼佼者,在国内外市场上赢得了更加广阔的发展空间。
今后,营口航盛将根据市场的需要,不断进行新产品的研发,进行产品多元化生产,开拓市场,增加市场份额,向高端产品发展。

三、客户需求
1、图纸文档需要多次修改,并且容易导致版本混乱,降低了工作效率;
2、原来的审批流程需当面签字,跨区域使用快递方式导致审批周期长;
3、设计图文档交流讨论主要通过邮件进行沟通,意见回复往往不及时;
4、工作进展、进度和变化不能及时掌控。
版本控制:彩虹图纸管理系统提供了强大的版本控制功能,能够自动记录图纸的修改历史和版本变化,避免版本混乱。用户可以随时查看历史版本,回溯到任意版本,从而提高工作效率。

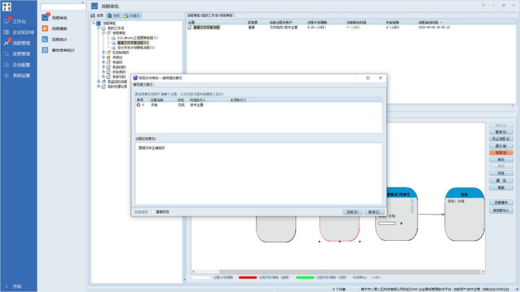
审批流程优化:系统支持线上审批流程,设计人员可以在系统中定义审批流程和审批人,系统会自动将设计文件发送给相应的审批人进行审批。这样可以方便地跟踪和管理审批进度,实现图纸文档的快速审批流程,大大缩短审批周期。

协同交流:彩虹图纸管理系统提供了实时沟通与交流的平台,设计人员可以在线上进行讨论、留言,及时获取反馈意见,提高沟通效率。同时,系统还支持移动端访问,方便用户随时随地参与讨论。

工作进度监控:系统可以实时展示项目的工作进度和变化,项目负责人可以随时查看项目进度,了解团队成员的工作状态,便于及时调整工作计划和任务分配,确保项目按计划进行。

自动编码管理:彩虹图纸管理系统根据预设规则和逻辑自动生成唯一的编码,帮助用户快速查找和管理图纸。同时,系统支持对编码设置不同的访问权限,保证数据的安全性。

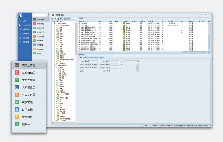
集中式管理:系统提供了一个集中式的图文档电子仓库,便于用户存储、组织和检索图纸文件。通过直观的界面和灵活的文件分类方式,用户可以快速定位所需的图纸,避免传统文件夹管理方式下的混乱和丢失。

营口航盛科技实业有限责任公司通过引入彩虹图纸管理系统,解决了图纸文档管理中的诸多问题,提高了工作效率和协同工作能力。同时,系统的安全性和集中式管理也为企业的知识产权保护提供了有力保障。随着科技的不断发展和企业的不断壮大,彩虹图纸管理系统也将继续优化和升级系统,以适应营口航盛更复杂的业务需求。