“严谨每一个环节,精湛每一个细节”,力争为振兴汽车电子零部件行业做贡献!这个目标早已深深扎根在每一位晶晟人心中。如今,成立24年的晶晟正在主动从传统模式向新模式……
一、客户官网
http://www.wxjewel.com/
二、客户简介
无锡晶晟科技股份有限公司成立于1999年,原名无锡晶石科技有限公司,公司基于在电磁元器件制造和技术方面的优势,凭借专业的生产设备和试验设备,专注于汽车电子零部件的开发和制造,目前,晶晟已通过IATF16949汽车行业质量体系认证。

自公司创立以来,晶晟一直秉承着“严谨每一个环节,精湛每一个细节”的品质管理原则,不断推陈出新,致力于为客户提供高性能、高精度、高质量、优价格的汽车电子产品,使客户买的安心,用的放心,力争为振兴汽车电子零部件行业做贡献!


无锡晶晟科技股份有限公司一角
三、客户产品
无锡晶晟科技股份有限公司所生产的产品涵盖各类车载电磁线圈和电磁阀、车用传感器、电子油门踏板等,并与国内外系统集成商、发动机制造商、汽车制造商建立了紧密的合作关系。

无锡晶晟科技股份有限公司产品
随着科技的进步和公司的蓬勃发展,晶晟溯本求源,不忘初心,始终围绕可持续发展的战略方向,做好客户运营,进一步深化与诠释“高效、可靠、安全、环保”的晶晟服务品牌,发挥晶晟在电磁元器件制造和技术方面的优势,通过建标准、抓执行、重满意度等方面,全力推进公司实现数字化转型。
那在公司现有的管理模式下,要怎么做,才能更好的提高对材料的利用率,优化资源配置,降低公司生产成本,从而实现公司的可持续发展呢?为应对这一系列的挑战,晶晟急需一套数字化系统满足公司业务高速发展需求,实现业务标准化、流程规范化、集中管控化、信息、数据共享化,为公司的长远发展奠定稳固的基础。


最终,无锡晶晟科技股份有限公司选择引入南宁市二零二五科技有限公司的彩虹图纸管理系统,开启公司数字化、信息化建设。
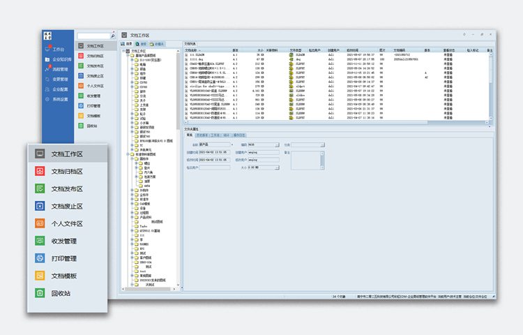
1.创建图纸管理仓库,规范管理
彩虹图纸管理系统创建工作区、归档区、发布区、废止区、个人文件区文等5个文件区,对晶晟科技企业图纸文件进行集中分类管理,形成清晰类别目录,保障图档使用环境的安全性。

2. 在线浏览图纸,实现办公无纸化
彩虹图纸管理系统可直接在线浏览多种格式的图纸和文档,企业无需安装相应的编辑软件,图文档实现在线源文件的无纸化电子签审。

3. 线上审批,提高企业办公效率
彩虹图纸管理系统的线上审批功能,可随时随地移动审批,实时查看流程执行情况,实现图纸的统一管理、审批流程的规范化、审批记录的可追踪性等,极大地提高了晶晟的办公效率,减少了传统纸质审批所需的时间和物力成本。

4. 权限管控,保护公司数据安全
彩虹图纸管理系统的文件夹支持精细化权限管理,提供20种操作权限(包括浏览、修改、新增、删除、发布等等),涵盖用户各种使用场景及操作。
对于不同的用户,可以分配不同的操作权限,以达到对文件的操作权限精细化管控,从而彻底杜绝员工的高风险操作,导致数据丢失,给公司造成不必要的损失。

5.协同办公,消除信息孤岛
彩虹图纸管理系统提供了一个统一的平台,支持多人协同编辑和共享图纸,不同部门和角色的人员可以实时进行协作,提高了工作效率和沟通效果,避免了因为信息不畅通而导致的问题和误解。

“严谨每一个环节,精湛每一个细节”,力争为振兴汽车电子零部件行业做贡献!这个目标早已深深扎根在每一位晶晟人心中。如今,成立24年的晶晟正在主动从传统模式向新模式转变,通过彩虹图纸管理系统,提升企业对数据的驱动能力和分析应用,实现产品的数字化、可视化、智能化、现代化的全面升级,不断增强用户体验,努力为客户带来更加便捷的使用服务和更好的经济效益。
未来,南宁市二零二五科技有限公司也将持续响应无锡晶晟科技股份有限公司的转型需求,通过彩虹图纸管理系统,帮助企业将图纸管理得井井有条,助力无锡晶晟科技股份有限公司在高速转型赛道上,加“数”前进,斩获成果!