相信彩虹图纸管理系统上线后,无锡德兴塑料科技有限公司将进一步增强公司自主创新能力,进一步促进科技成果转化!……
一、公司官网
http://www.wuxidexing.com/
二、公司简介
无锡德兴塑料科技有限公司是以多元化资源整合塑料工艺为理念而成立的一家科技创新型企业。以吸塑加工、厚板吸塑工艺为核心,其他多种塑料工艺为辅,致力于提供产品的整体解决方案和产品包装的供应链管理服务。

三、客户产品
公司自成立以来已经申请并拥有多项专利,其中不少专利产品还填补了目前市场上的空白,受到中外客户的一致欢迎。 传统的工艺上我们做到精益求精,注重标准化作业程序,用流程,规范和数据来指导生产。
为优化生产, 减少手工作业,引进自动化设备来完成厚片吸塑的后道切割加工等工序,提高生产效率,提升产品质量。在注重吸塑工艺的同时也关注与其他工艺的结合应用,使厚板吸塑制品的使用范围大大增加。

四、客户需求:
1.AutoCAD 、SolidWorks、Pro/E软件设计图纸图纸的集中管控;
2.图纸管理安全规范,不泄露,不丢失,达到协同共享的效果;
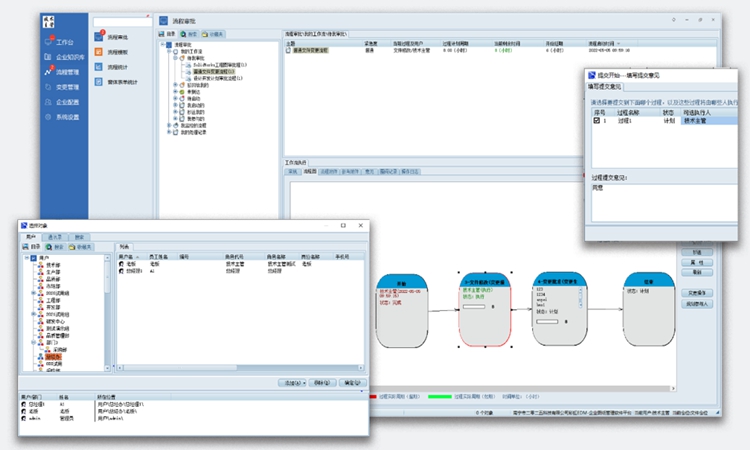
3.图纸设计流程管控(设计人员)→ 审核(设计主管)→ 批准(设计部长)→ 受控发布(文控人员)。
五、解决方案
将图纸分类进行管理,如:技术部的CAD、SolidWorks图纸,销售部计划图纸文件等,并且要实现图纸安全权限管理,图纸查阅、检索、提取和归档和版本对比功能等功能,及完成协同公办等。
彩虹图纸管理系统提供200多种格式的图纸文件在线管理,可管理非常丰富的图纸文件类型,支持预先创建好符合国家标准、行业标准和公司标准的图纸模板、自动编码器,用于图纸的快速创建与标准生成,图纸品类非常丰富。

彩虹图纸管理系统可根据不同岗位职责工作范围单独设置权限细则,满足无锡德兴塑料科技有限公司规模增大、人员众多的细腻的权限控制需求。

彩虹图纸管理系统内部可设置、管控图纸文件的“创建、可见、编辑归档、变更、在线浏览、版本管理、流程、分享、收发、借用、复制、导出PDF、打印、删除”等20多种权限,安全性,同时,每个用户操作都有详细记录,可追溯历史信息,保证公司图纸文档的机密安全。

彩虹图纸管理系统,专业图纸管理,专注工业设计。通过使用彩虹图纸管理系统在线审批功能,用户可以实现快速、高效、可追溯的图纸审批流程,提高团队的协作效率,并减少传统纸质审批过程中可能出现的错误和延迟。

相信彩虹图纸管理系统上线后,无锡德兴塑料科技有限公司将进一步增强公司自主创新能力,进一步促进科技成果转化!